音声スクランブラ/サブオーディオ信号処理IC 「CMX138A」
貴社の課題に沿った
最新テクノロジーのご紹介
最新テクノロジーのご紹介
Product Information 製品情報
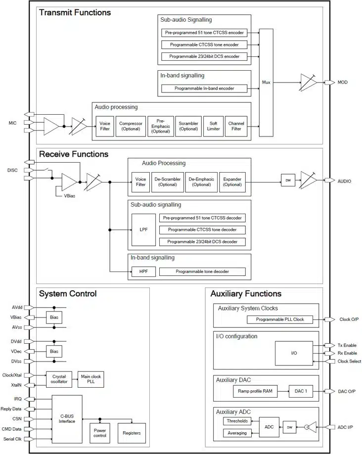
CMX138Aは、アナログトランシーバアプリケーション向けのハーフデュプレクスでの音声スクランブラ、サブオーディオ信号処理ICで、FRSやMURS、PMR446、GMRSのようなローコストのレジャータイプ無線機に最適な機能を有しております。
本製品は、同時にサブオーディオとインバンドトーン処理を行うことに加え、音声信号処理経路上ではユーザープログラム可能な周波数反転型の音声スクランブラ機能や音声コンパンダ/エキスパンダ、プレエンファシス/デエンファシス機能も提供し、補助機能としてプログラム可能なシステムクロック出力や補助 ADC、送信パワーランピング制御を容易にするオプションRAMDAC機能を備えた補助DACも有しております。
また、個々の機能ごとに設定可能な柔軟なパワーセーブモードで更なる省電力化も可能で、パッケージは28ピンTSSOPパッケージにて提供します。
本製品の特長・機能
- プログラマブル音声スクランブラ
- 音声とトーン信号の同時処理
- 完全な音声帯域信号処理
- プレエンファシス/デエンファシス
- コンパンダ/エキスパンダ
- スクランブラ
- 選択可能な2.55kHz/3kHzフィルタ
- 補助ADC、補助DAC内蔵
- ホストμC間C-BUSシリアルインターフェイス接続
- 2系統のアナログ入力(Mic又はディスクリミネータ)
- 音声処理ブロックの処理順番を選択可能
- サブオーディオ信号処理:CTCSS、DCS
- 補助システムクロック出力端子内蔵
- シングルポイント変調送信出力対応
- 低電力動作: 3.0V~3.6V
- 柔軟なパワーセーブモード対応
- パッケージタイプ:28ピン-TSSOPパッケージ

CMX138A ブロック図

CMX138A システム構成図
この製品についてのご相談はこちら
製品に関するお問い合わせ
製品のお問い合わせは
最先端技術の知見豊富な
コーンズテクノロジーまで
最先端技術の知見豊富な
コーンズテクノロジーまで
Products 製品を探す
業界・用途別
赤外線カメラに関する製品5件
CMOSイメージセンサに関する製品12件
CMOSイメージセンサに関する製品9件
赤外線・可視カメラに関する製品5件
試験・計測機器に関する製品3件
プロトコルアナライザに関する製品13件
電磁界測定器に関する製品7件
電波測定器に関する製品18件
その他高周波測定器に関する製品11件
アンプに関する製品10件
ミリ波部品に関する製品5件
通信用ICに関する製品28件
その他高周波部品に関する製品33件
音響・オーディオ計測機器に関する製品27件
プロトコルアナライザに関する製品13件
電波測定器に関する製品17件
電磁界測定器に関する製品6件
赤外線カメラに関する製品9件
プリアンプに関する製品4件
音響・オーディオ計測機器に関する製品27件
光・レーザー計測に関する製品4件
試験・計測機器に関する製品10件
残留ガス分析器 「RGA100/ RGA200/ RGA300・RGA120/ RGA220/ RGA320」
スタンフォードリサーチシステムズ社(Stanford Research Systems)
耐放射線カメラに関する製品6件
放射線検知機に関する製品1件
衛星/ロケット搭載部品 通信系に関する製品12件
衛星/ロケット搭載部品 軌道制御・推進系に関する製品6件
衛星/ロケット搭載部品 姿勢制御系に関する製品8件
衛星/ロケット搭載部品 ミッションシステムに関する製品1件
地上局・モデムに関する製品4件
通信・無線に関する製品6件
自動運転ソリューションに関する製品20件
ADASに関する製品9件
HMIに関する製品7件
音響・騒音制御に関する製品8件
車載ネットワークに関する製品9件
自動運転ソリューションに関する製品3件
赤外線・可視カメラに関する製品5件
膜厚・水分・多成分測定機器に関する製品6件
画像処理検査システムに関する製品4件
粗さ・形状・ 計測検査機器に関する製品4件
耐放射線カメラに関する製品6件
本製品についての
お問い合わせはこちら
ご覧いただいている製品の仕様にご不明点がある方は、お気軽にお問い合わせください。
当社スタッフが必要な条件・用途をお伺いした上で、最適な製品をご提案いたします。