Bluetoothソフトウェア機能紹介
このエリアに目次が生成されます
機能紹介
ComProbe Protocol Anaysis System(CPAS)は、Bluetooth、WiFi、NFCをはじめとする各種プロトコルアナライザ共通の解析ソフトウェアです。
データ取得と信号復調、フィルタ、結果表示、エラー検出などのパフォーマンスを同時に解析できるほか、Message Sequence Chart機能、
各チャネルのパケットエラーレート表示機能といった多様な機能も搭載しています。
さらにBluetoothプロトコルアナライザ:BPA600/Soderaと、WiFiプロトコルアナライザ:ComProbe 802.11の連携によるCoexistance測定、
NFCプロトコルアナライザ:ComProbe NFCの連携によるBluetooth Out-of-Band (OBB) Paringを一画面で解析可能です。
プレミアム・メンテナンス(保守メンテナンス契約)を更新いただくことで、常に最新の各種プロトコル・プロファイル仕様に対応可能です。
長年培われたフロントライン社のプロトコル解析技術は、世界中のお客様より高い評価・信頼を得ています。
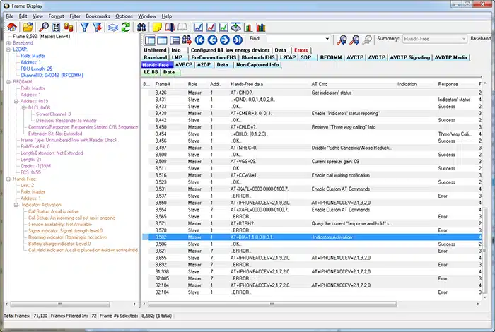
Frame Display View
メインのFrame Display Viewには、解析に必要なパケットの基本情報が全て含まれています。
プロトコル、プロファイル毎にタブ分け(フィルタリング)されており、特定のパケット情報を直ぐに表示可能です。
画面左側のDecode Panelでは、各パケットの詳細情報を表示します。
Bluetooth規格に則っていないパケットは赤文字でハイライトされ、問題解析の時間短縮に貢献します。


Coexistence View
Coexistence Viewでは各パケットを時系列に並べ、ホッピングの様子をグラフィカルに表示します。
またBPA600/SoderaとComProbe 802.11を連携させた場合、Bluetooth及びWiFiパケットを1画面に表示し、干渉を直感的に確認可能です。
また、スループットの時間推移や統計解析も可能です。

オプションのSpecrtum機能では、Coexistence View上に測定対象Bluetooth機器以外の2.4GHzスペクトラムが青色の強弱で表示されます。 WiFiやノイズ等、干渉波による電波環境を視覚的に表します。

Packet Error Rate
Packet Error Rate Viewでは、Bluetooth/Low Energy各チャネルのエラー率をグラフ表示します。
緑色がNon Error、赤色がError、黄色がRetransmit(再送)パケットの割合です。
Adaptive Frequency Hopping(AFH)機能により使用されていないチャネルには禁止マークが表示され、各チャネルの環境を知ることができます。

Message Sequence Chart
Message Sequence Chartでは取得したログをシーケンスとして表示します。
Master – Slave間のやり取りが一目で確認でき、Bluetooth規格書との対比にも役立ちます。

Low Energy Time Line View
Low Energy Time Line Viewでは、Low Energyパケット間の時間測定が可能です。
全てのViewは連動しており、1つのパケットを選択するとFrame Display上でも当該パケットが自動的に選択されるため、詳細なパケットデータへ直ぐアクセス可能です。

Extract Function
Extract Functionでは、A2DP, Handsfree等のログからオーディオ/音声データをファイル出力(.wav)することが可能です。
また、SPP、PBAP、MAPでのデータファイル出力にも対応しています。

Audio Expert System
Audio Expert System (AES)はBluetoothの音質評価/解析に特化した機能です。Wireless Protocol Suiteに標準搭載されています。
キャプチャしたパケットからリアルタイムで音切れ等の音質評価、通信プロトコルにおける各種イベントを解析し、視覚的にレポートすることが可能です。
また、AESはCPASソフトウェアと同期しており、解析データ(音声波形、イベント)をクリックするだけで、CPAS Frame Display上の該当パケットへ瞬時にアクセス可能です。
オーディオ解析に特化したAESは、A2DP, Handsfree開発者様に最適なツールです。


| 対応規格 | |
|---|---|
| Streaming audio | ◆ SBC (Sub-Band Coding) |
| ◆ aptX (CSR proprietary) | |
| ◆ AAC (Advanced Audio Coding) | |
| ◆ LDAC | |
| ◆ LC3 | |
| Voice (HFP/HSP) | ◆ CVSD (Continuously Variable Sloped Delta) |
Waveform Viewer
Waveform Viewer画面 では、リアルタイムに音声波形を生成、再生します。


Event Highlights
Event Highlights 画面では、Bluetooth、Codec、Audioに関わるイベントをハイライトします。音切れや再送パケット発生時、またコーデックの変化等、音声解析において重要な項目を自動で解析し、音声波形と併せ表示します。

Event Detail
Event Detail画面では、イベント情報を時系列に一覧表示します。CPASのFrame Display画面と同期しており、オーディオ関連の迅速な問題解決の手助けをします。

Audio Data Extraction機能
Wavefrom Viewer画面で選択範囲のオーディオを音声ファイル(.wavまたはraw data)に出力可能です。

Bluetooth Protocol Expert System (オプション)
プロトコル解析用ソフトウェアオプション
Protocol Expert System (PES)はBluetoothプロトコルの解析サポートツールです。
Bluetooth通信で問題が起こった時、これまではプロトコル上どこに問題があるのかを発見するため、経験のあるエンジニアの高い技術力が必要とされていました。しかし、Protocol Expert Systemは、その問題を自動的に抽出し、Bluetooth仕様書の参照箇所までを同時に表示することで、問題発見から解決までにかかる時間を大幅に短縮することが可能です。
また、「BLEノイズジェネレータ」「A2DP Sinkシミュレータ」の機能も持ち、様々な観点でBluetooth問題の切り分けに役立ちます。
本ソフトウェアオプションは X-240 / Sodera / SoderaLE / BPA600に使用可能です。
| 仕様 | |
|---|---|
| 対応製品 | ◆ X-240 ◆ ComProbe Sodera / Sodera LE ◆ ComProbe BPA600 |
| 対応プロトコル 対応プロファイル |
L2CAP, SMP, ATT A2DP, HFP(SCO/eSCOのみに対応) |
Protocol Event Table
エラーの表示だけでなく、Bluetooth仕様書の参考箇所を表示します。
問題の内容から、どのように修正すべきかまでを一気に切り分けることが可能になります。

Toolbox
機能① A2DPSync
A2DPのコネクションにおいて、Sodera/BPA600がSincデバイスを模擬します。(実際に接続・A2DPストリーミングが可能)
メリット
- A2DP通信において、問題の切り分けが容易になる
- A2DP通信を行いながら、エアログをキャプチャしプロトコルレベルで解析することが可能
- Sink(Sodera)のHCIログを取得することで、より詳細な解析が可能

機能② BLEパケットジェネレータ
Sodera/BPA600からBLEパケットを生成する機能。BLEノイズジェネレータとして使用できます。
メリット
- 開発中の製品がLEトラフィックが存在する環境でどのような振る舞いをするかテスト可能
- Coexistence ViewでWiFi等と同時にモニタリング可能。より干渉に強いデバイス開発に貢献
